Existen varias opciones, para desactivar una orden, en la pantalla de "Tasks".
Opción #1
- Ir a la pantalla de "Workflow".
- Presione la pestaña de "Clinical Tasks", localizada en la parte derecha de la pantalla.

- Se desplegará la siguiente sección:

Presione dos veces, sobre el paciente, para desplegar las tareas clínicas asignadas.

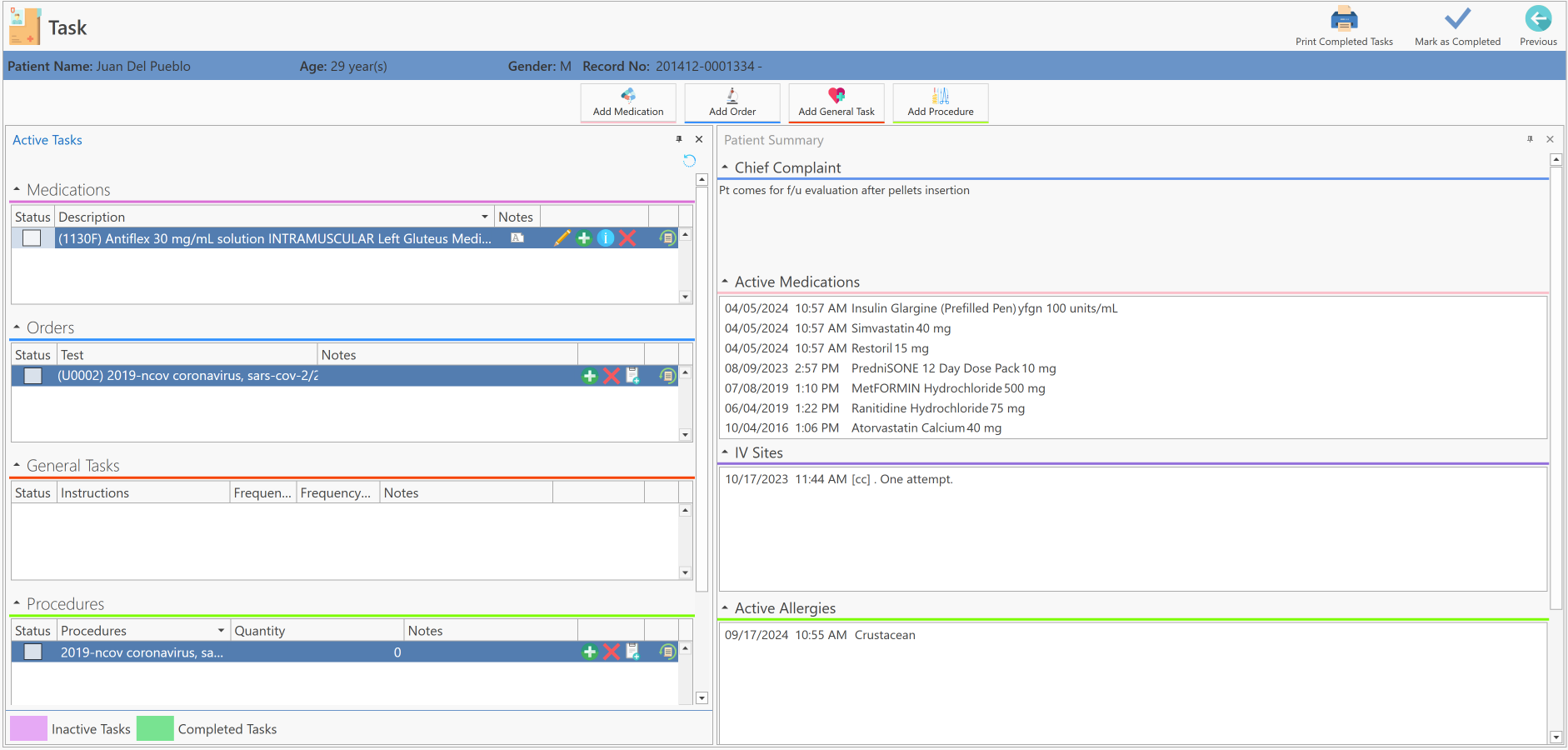
Se desplegará la siguiente pantalla:

- En la sección de "Orders", presione el botón de "Delete". Nota: Para realizar esta función, el usuario debe tener el permiso de 'Clinical File Inactivate Order Tasks" seleccionado.

- Se desplegará, el siguiente mensaje de confirmación:

- Escriba la razón, por la cual está eliminando la orden seleccionada.
- Luego, presione el botón de "OK", para completar la acción.
Nota Importante: Esta acción, solo la puede realizar el proveedor. Si el proveedor desea darle acceso a esta acción, deberá seleccionar el permiso de "Clinical Inactive General Tasks, Medication Tasks, Order Tasks y Procedures Tasks".
- Una vez haya completado el proceso de eliminar la orden, cambiará a color lila, para identificar que dicha orden, fue eliminada o desactivada.

Opción #2
- Ir a la pantalla de "Workflow".
- Presione el botón de "More Options", localizado al final de la línea del paciente.

- Se desplegarán las siguientes opciones:

- Seleccione la opción de "View Clinical Tasks".

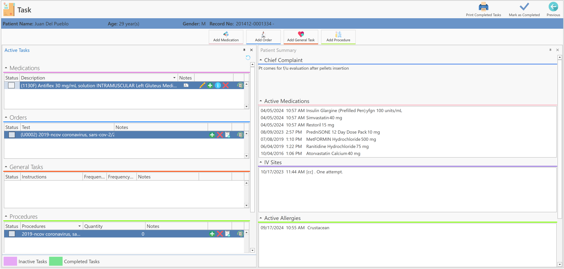
- Se desplegará automáticamente, la siguiente pantalla:

En la sección de "Orders", presione el botón de "Delete". Nota: Para realizar esta función, el usuario debe tener el permiso de 'Clinical File Inactivate Order Tasks" seleccionado.

- Se desplegará, el siguiente mensaje de confirmación:

- Escriba la razón, por la cual está eliminando la orden seleccionada.
- Luego, presione el botón de "OK", para completar la acción.
Nota Importante: Esta acción, solo la puede realizar el proveedor. Si el proveedor desea darle acceso a esta acción, deberá seleccionar el permiso de "Clinical Inactive General Tasks, Medication Tasks, Order Tasks y Procedures Tasks".
- Una vez haya completado el proceso de eliminar la orden, cambiará a color lila, para identificar que dicha orden, fue eliminada o desactivada.

Opción #3
- Ir a la pantalla de "Workflow".
- Abra la nota del paciente que presente tareas clínicas pendientes asignadas.

- Se desplegará la siguiente pantalla:

- Presione el botón de "Active Tasks", localizado en la sección del "Side Bar".

- O, presione el botón de "Search" localizado en la parte superior izquierda de la pantalla y seleccione la opción de "Active Tasks".
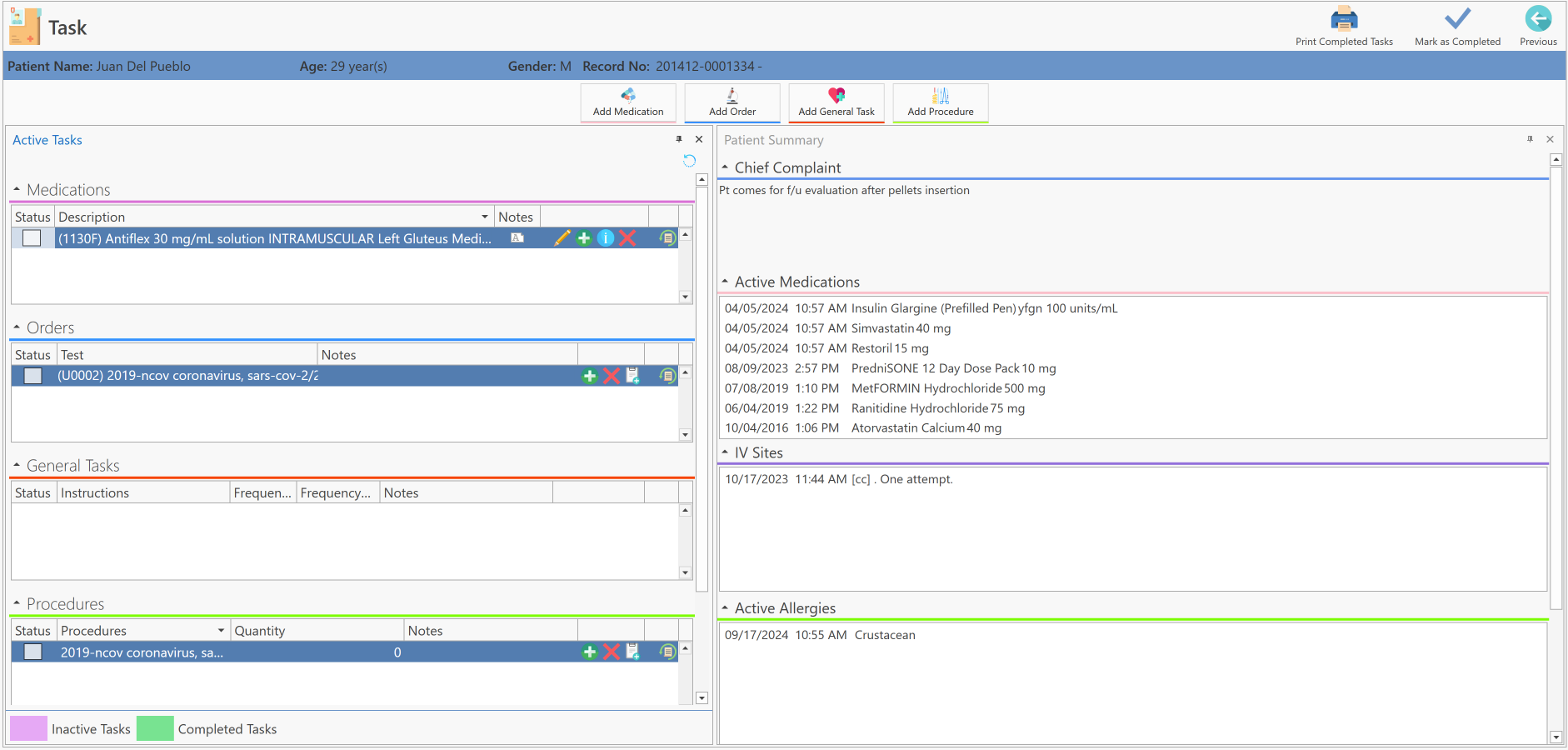
- Se desplegará automáticamente, la siguiente pantalla:

En la sección de "Orders", presione el botón de "Delete". Nota: Para realizar esta función, el usuario debe tener el permiso de 'Clinical File Inactivate Order Tasks" seleccionado.

- Se desplegará, el siguiente mensaje de confirmación:

- Escriba la razón, por la cual está eliminando la orden seleccionada.
- Luego presione el botón de "OK", para completar la acción.
Nota Importante: Esta acción, solo la puede realizar el proveedor. Si el proveedor desea darle acceso a esta acción, deberá seleccionar el permiso de "Clinical Inactive General Tasks, Medication Tasks, Order Tasks y Procedures Tasks".
- Una vez haya completado el proceso de eliminar la orden, cambiará a color lila, para identificar que dicha orden, fue eliminada o desactivada.

Artículo Recomendado:
- Conociendo el área de: Workflow / Task