Descripción
Pantalla donde se registra y edita, la información demográfica de los pacientes. En la misma, se pueden realizar múltiples funciones como: imprimir el reporte demográfico, registrar la firma, si el paciente llega a la oficina o sala de emergencia, acceder a la pantalla de citas, registrar documentos, acceder a la pantalla de facturación, registrar pagos, ver el historial de pagos e imprimir reporte, de los compras de productos, entre otros.

Acceso
A través de "Main Menu"
- En el menú principal, presione el botón de "Appointments".
- Una vez en la pantalla, presione el botón de "Patient Details", localizado en la sección del "Side Panel", en la parte derecha de la pantalla.
A través de "QuickLinks"
- En el menú principal, presione el texto de "QuickLinks", localizado en la parte superior de la pantalla.
- Seleccione la opción de "Appointments".
- Luego, presione el botón de "Patient Details", localizado en la sección del "Side Panel", en la parte derecha de la pantalla.
- O seleccione la opción de "Patients".
A través de "Patients"
- En el menú principal, presione el botón de "Patients".
A través de "Workflow"
- En la pantalla de "Workflow", presione la pestaña de "Workflow Items".
- Seleccione el paciente y luego, presione un clic derecho del "mouse" y seleccione la opción de "Go To Patient Details".
Secciones
Botones
- More:
- Addresses: Esta pantalla provee una alternativa, para registrar más direcciones del paciente. Por ejemplo, dirección del padre y madre del paciente, cuando éste, es un paciente pediátrico.
- Deactivate: Permite desactivar, el récord del paciente.
- Alert Manager: Al presionar, podrá desplegar todas las alertas del paciente seleccionado o de todos los pacientes, que tengan alertas.
- Eligibility: Permite desplegar la pantalla de "Patient Eligibility", para verificar la elegibilidad del paciente.
- History: Despliega el historial, de los cambios en el récord del paciente y el historial de correos electrónicos enviados.
- Merge: Permite unir, los récords duplicados de pacientes.
- PMS Sync: Permite sincronizar, los pacientes y encuentros, con el sistema de "Practice Management System" (PMS).
- Related Providers: Esta sección proporciona información relacionada, con los proveedores, en casos que los pacientes tengan, otros proveedores de atención médica. (Ejemplo: Cardiólogos, Endocrinólogos, etc.).
- Relatives: Esta sección, registra la información de los parientes del paciente. También, se puede registrar información, de las personas contactos del paciente.
- View Orders: Permite desplegar la pantalla de "Prescriptions and Pending Orders". Se desplegarán, las órdenes pendientes, del paciente seleccionado. (Nota Importante: Solamente se desplegarán, por un periodo de 30 días.)
- Office Directory: Al presionar, despliega la pantalla del directorio de la oficina.
- FHIR: Para más información sobre esta opción, puede comunicarse a nuestro departamento de servicio al 787-625-0440.
- Addresses: Esta pantalla provee una alternativa, para registrar más direcciones del paciente. Por ejemplo, dirección del padre y madre del paciente, cuando éste, es un paciente pediátrico.
- Alerts:
- General Alerts: Permite ir, a la pantalla de alertas administrativas del paciente. (Estas alertas, se configuran, en la pantalla de "Settings / Office / Office Alerts".)
- Patient Alert History: Permite ir, a la pantalla donde se desplegará, el historial de las alertas del paciente. (Estas son las alertas, que se crearon en esta pantalla, al presionar el botón de "Alert / New Patient Alert" o en la pantalla de "Appointment", al presionar el botón derecho del "mouse", sobre el paciente citado, las mismas podrán ser vistas solamente, en la pantalla de "Patient Detail" y "Appointment".)
- New Patient Alert: Permite crear, una alerta de paciente, la cual se estará desplegando, cuando se entre nuevamente, a la pantalla de "Patient Details" o se intente abrir, la pantalla de "Patient Details", desde la pantalla de "Appointments".
- Print: Permite imprimir, reporte de la información demográfica del paciente.
- Signatures: Despliega, el historial de firmas del paciente.
- Appointments: Al presionar, se desplegará la pantalla del calendario, para el manejo de citas de pacientes.
- Documents: Desplegará la pantalla de documentos, la cual provee una serie de imágenes escaneadas, por categorías, tanto de pacientes, clínicos o de facturación.
- Billing: Permite desplegar la pantalla de facturación, la pantalla de pacientes y ver el historial de facturas, de ese paciente.
- Go to Billing: Permite el acceso, a la pantalla de facturación.
- Payment: Permite registrar, el pago del paciente.
- Billing History: Permite el acceso, al historial de facturación del paciente.
- Daily Report - Purchase Payments: Permite imprimir, el reporte de los pagos de productos, de la oficina o centro.
- Add: Al presionar, permite agregar un paciente nuevo. Los campos * requeridos, para agregar un paciente son los siguientes:
- "Name": *
- "Gender": *
- "DOB": *
- "Birth Sex": *
- "Race": *
- "Ethnicity": *
- "Civil Status: *
- "Phone": *
- "Physical Address": *
- "Primary Language": *
- Edit: Al presionar, se podrá editar la información demográfica, del paciente seleccionado.
- Cancel: Al presionar, se cancela cualquier acción realizada, antes de presionar el botón de "Edit".
- Save: Al presionar, se guardan todos los cambios realizados.
- Previous: Al presionar, se cierra la pantalla.
- Record No: Sección donde se desplegará, el número de récord de paciente.
- Last Activity: Se desplegará, la fecha de la última actividad del récord.
- Search: En este campo, se podrá realizar la búsqueda de pacientes ya sea por nombre, apellido, número de récord, número de contrato del plan médico, número de seguro social o número de teléfono. También podrá hacer la búsqueda, a través de la lupa
, localizada al lado este campo. - Pharmacies: Esta pantalla, registra la lista de las farmacias favoritas del paciente. El listado de las farmacias favoritas, podrá ser visualizado, en la pantalla donde se envía la receta.
Campos del Paciente

Name: *(Requerido) (Title, first, I. Last, Suffix): Ingrese título, nombre, inicial, apellido paterno y materno y sufijo del paciente.
- Gender: *(Requerido) Género del paciente. Contiene las siguientes opciones: (Las mismas no pueden ser editadas.)
- "Male"
- "Female"
- "Unknown"
- Gender Identity: Identidad de género del paciente. Contiene las siguientes opciones: (Las mismas no pueden ser editadas.)
- "Additional gender category or other, please specify"
- "Choose not to disclose"
- "Declined to Specify"
- "Female-to-Male (FTM)/Transgender male, Trans Man"
- "Genderqueer, neither exclusively male nor female"
- "Identifies as Female"
- "Identifies as Male"
- "Male-to Female (MTF)/Transgender Female/Trans Woman"
- DOB: *(Requerido) Fecha de nacimiento del paciente. Se escribe MM/DD/YYYY.
- DOD: Fecha de deceso del paciente.
- Birth Sex: *(Requerido) Sexo del paciente al nacer.
- Race: *(Requerido) Raza del paciente. Contiene las siguientes opciones: Se le añadieron varias opciones: (Las mismas no pueden ser editadas.)
- "American Indian or Alaska Native"
- "Asian"
- "Black or African American"
- "Native Hawaiian or Pacific Islander"
- "Declined to Specify"
- "White"
- Ethnicity: *(Requerido) Origen étnico del paciente. Contiene las siguientes opciones: Se le añadieron varias opciones. (Las mismas no pueden ser editadas.)
- "Hispanic or Latino"
- "Not Hispanic or Latino"
- "Declined to Specify"
- Sexual Orientation: Orientación sexual del paciente. Contiene las siguientes opciones. (Las mismas no pueden ser editadas.)
- "Bisexual"
- "Choose not to disclose"
- "Declined to Specify"
- "Don't know"
- "Lesbian, gay or homosexual"
- "Something else, please describe"
- "Straight or heterosexual"
- Civil Status: *(Requerido) Estado civil del paciente. Contiene las siguientes opciones: (Las mismas no pueden ser editadas.)
- "None"
- "Divorced"
- "Married"
- "Other"
- "Single"
- "Widowed"
- Birth State: Estado donde nació el paciente.
- Birth City: Ciudad donde nació el paciente.
Identificación del Paciente
- Alias: Nombre como es conocido el paciente.
- SSN/MPI: SSI = Número de Seguro Social y MPI = "Master Patient Index".
- ID/Number: Número de identificación del paciente.
- ID Type: Tipo de identificación. Entre las opciones están:
- "Chauffeur"
- "Driver"
- "Heavy"
- "Learners Permit"
- "Motorcycle"
- "Non Driver"
- "Other ID"
- "Unknown"
- ID State: Estado, al cual pertenece la identificación del paciente.
- ID 2: Permite registrar, una segunda identificación del paciente.
- ID 3: Permite registrar, una tercera identificación del paciente.
Récord Médico Electrónico

- Patient Type: Selecciona, el tipo de paciente de la lista. Esta sección será utilizada, para identificar al paciente, al momento de configurar el sistema. Presione el botón de
, para agregar o editar, el tipo de paciente. - Default Provider: Seleccione el médico de preferencia. Los "Keywords" de los "Templates" utilizados en esta pantalla, se llenarán con la información, del proveedor que se seleccione aquí.
- Alt Record No: Número de récord alterno del paciente.
Información de Contacto

- Preferred: Seleccione el método, por el cual el paciente desea ser contactado. Presione el icono
, para editar las opciones. - Mobile: *(Requerido) Número de celular del paciente.
- Other Phone: *(Requerido) Permite registrar, otro número alterno del paciente.
- Email: Correo electrónico del paciente. Este campo no es requerido, pero se recomienda guardarlo, ya que se estará utilizando, para enviarle la información clínica e información educativa al paciente.
: Al presionar esta imagen, le permitirá al usuario enviar las instrucciones al paciente, para que este pueda crear la cuenta de su "Patient Portal". El campo, tiene que contener un correo electrónico.
- Direct: Dirección, para enviar información clínica de una forma segura, conocida como dirección de "Direct". En nuestra aplicación, se utilizará la dirección del portal de EHP Patient Portal. Ejemplo:mary.grant7938@patient.ehrez.com)
: Al presionar esta imagen, despliega la página web, donde el paciente/ secretaria podrá crear la cuenta, del portal del paciente. (Para crear una cuenta, el paciente DEBE tener un correo electrónico).- Artículos Recomendados:
- Conociendo el área de: Patients / Ehrez Patient Portal
- Preguntas Frecuentes: Patients / Ehrez Patient Portal
- Artículos Recomendados:
Área de dirección física y postal

- Physical Address: *(Requerido) Dirección física del paciente.
- Postal Address: Dirección postal del paciente o presione el botón llamado "Copy Physical", para copiar la dirección física, en los campos de la dirección postal.
- Use For Billing: Seleccione cuál de las direcciones, será utilizada, para propósitos de facturación.
Área de Fotos
- Profile: Permite agregar, una foto de perfil del paciente.
- Id Picture: Permite agregar, una imagen del paciente. (Ejemplo: Licencia de conducir.)
Más Opciones
- Religión: Religión del paciente. Presione el icono
, para editar las opciones. - Primary Language: *(Requerido) Lenguaje principal del paciente. Presione el icono
, para editar las opciones. - Secondary Language: Segundo lenguaje del paciente. Presione el icono
, para editar las opciones. - Education Level: Nivel educativo del paciente. Presione el icono
, para editar las opciones. - Consent for Health Information Exchange: Al seleccionar, significa que el paciente está dando autorización y/o consentimiento, para intercambiar información, en cuanto a medicamentos se refiere.
- 3rd Party PMS ID: Si el usuario utiliza un programa de facturación, registre aquí, el Id del paciente, en dicho programa.
- Exclude from Reports: Al seleccionar esta opción, el paciente no aparecerá en los reportes.
- Notes: Sección para escribir, cualquier información relacionada al paciente.
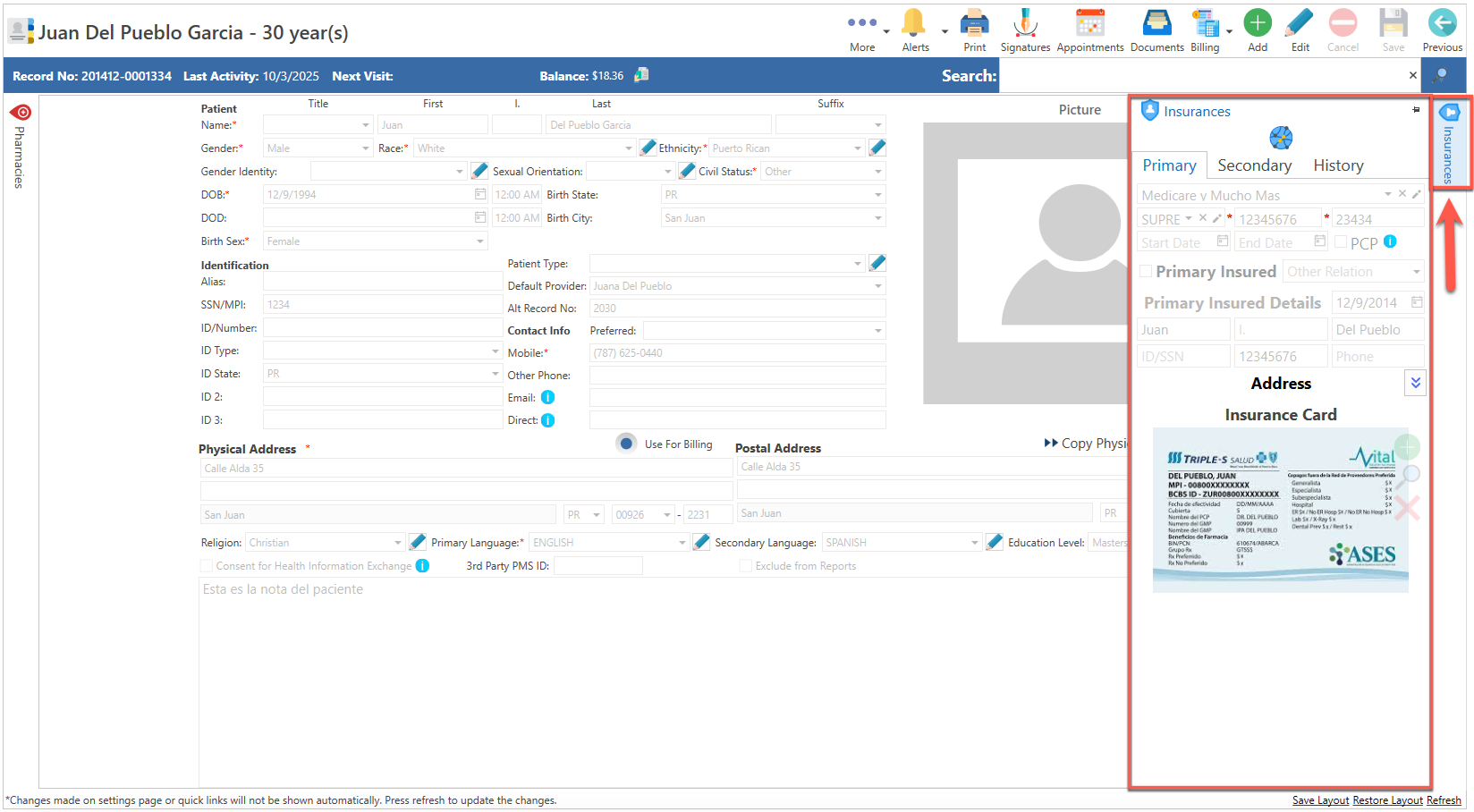
Pestaña (Insurences):

- Insurances: Al presionar esta pestaña, se desplegará sección para registrar la información del plan médico.
Pestaña (Pharmacies): 
- Insurances: Al presionar esta pestaña, se desplegará sección para registrar las farmacias favoritas del paciente.
Links (Localizado en la parte inferior derecha de la pantalla):

- Save Layout: Permite guardar, el diseño de la pantalla, según la preferencia del usuario.
- Restore Layout: Permite restaurar, el diseño original de la pantalla.
- Refresh: Actualiza la pantalla.
Artículo Recomendado:
- Preguntas Frecuentes: Appointments / Patients Details